¡Bienvenido a La Cueva del Maker! En esta guía detallada, te llevaremos paso a paso a través del proceso de creación de una hermosa Catrina usando corte y grabado láser en MDF de 3 mm. Este proyecto es ideal para principiantes y te permitirá explorar tus habilidades creativas y técnicas. Así que, ¡manos a la obra!

Materiales Necesarios
Para comenzar, asegúrate de tener todos los materiales a mano:
- MDF de 3 mm
- Imagen de la Catrina (puedes descargarla aquí)
- Máquina de corte láser
- Programa LightBurn
- Pinturas acrílicas
- Pinceles de diferentes tamaños
Paso 1: Buscar y Descargar la Imagen
Antes de comenzar con el corte láser, necesitamos una imagen adecuada para nuestro proyecto. Encontré una maravillosa imagen de una catrina en Vecteezy
(Catrina Vectores por Vecteezy) que es perfecta para este tutorial. Descarga la imagen desde este enlace.
Paso 2: Preparar el Diseño en LightBurn
Abre LightBurn y comienza importando la imagen descargada. La interfaz de LightBurn es bastante intuitiva, pero si eres nuevo en este software, aquí tienes algunos consejos para empezar:
1. Importar la Imagen: Haz clic en "Archivo" y luego en "Importar". Selecciona la imagen de la Catrina que descargaste.


2. Ajustar el Tamaño: Selecciona la imagen y ajusta las dimensiones para que se adapten a tu pieza de MDF de 3 mm. Puedes hacer esto utilizando las propiedades en la barra superior.

3. Vectorizar la imagen: Ahora debes vectorizar la imagen, para ello selecciona la imagen, clic derecho y busca la opción Trazar imagen. En la nueva ventana se dejan las opciones por defecto y clic en OK. Esto genera los vectores de la imagen con los que vas a trabajar, por lo que puedes eliminar la imagen original.



4. Definir las Capas: En LightBurn, las capas se utilizan para diferenciar entre el corte y el grabado. Debes crear una capa en el contorno de la figura que sirve para definir el corte, en la parte interior se asigna una capa de grabado para definir la figura.
a) Da clic en el vector, una vez que se tienen los vectores seleccionados, clic derecho y selecciona Desagrupar.
b) Ahora selecciona todos los vectores, excepto el del contorno, clic derecho y selecciona la opción Agrupar.
c) Selecciona el grupo de vectores interno que se ha creado y crea una nueva capa.



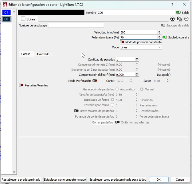
Paso 3: Configurar los Parámetros de Corte y Grabado
La configuración de los parámetros en tu máquina de corte láser es crucial para obtener un resultado limpio y preciso. Aquí te dejo los ajustes que suelo utilizar para el MDF de 3 mm:
- Corte:
- Potencia: 70%
- Velocidad: 500 mm/min
- Pasadas: 1 (dependiendo de la potencia de tu láser, podrías necesitar ajustar este valor)
- Grabado:
- Potencia: 40%
- Velocidad: 6000 mm/min
- Pasadas: 1


Paso 4: Realizar Pruebas de Corte y Grabado
Antes de proceder con el corte final, es recomendable realizar algunas pruebas en un trozo de MDF de sobra. Esto te permitirá ajustar los parámetros y asegurarte de que el corte y el grabado sean precisos. Asegúrate de que las líneas de corte atraviesen completamente el material sin dejar residuos quemados en exceso, y que el grabado sea lo suficientemente profundo para ser visible sin debilitar el material.
Paso 5: Ejecutar el Corte y Grabado
Con los parámetros ajustados y las pruebas completadas, estamos listos para comenzar con el proyecto principal:
- Preparar la Máquina: Coloca la lámina de MDF en la cama de la máquina de corte láser y asegúrate de que esté bien alineada.
- Iniciar el Proceso: En LightBurn, selecciona la opción de enviar el archivo a la máquina y comienza el proceso de corte y grabado. Mantén un ojo en la máquina mientras trabaja para asegurarte de que todo se desarrolla sin problemas.
Paso 6: Pintar la Catrina
Una vez que el corte y el grabado estén completos, es hora de darle vida a nuestra Catrina con pintura. Este paso es donde puedes realmente dejar volar tu creatividad.
Selección de Colores
La Catrina es un símbolo colorido y vibrante del Día de Muertos, por lo que te animo a usar una amplia variedad de colores. Aquí tienes algunos consejos para elegir la paleta de colores:
- Calavera: Tradicionalmente blanca, pero puedes agregar detalles en negro para resaltar las características faciales.
- Detalles Florales: Colores complementarios que hagan contraste con el resto del diseño.
Técnicas de Pintura
- Base: Aplica una capa base de pintura blanca sobre la calavera. Esto servirá como lienzo para los detalles adicionales.
- Detalles Finos: Utiliza pinceles finos para agregar los detalles en negro y otros colores sobre la base blanca.
- Flores y Adornos: Finalmente, añade los detalles florales y otros adornos usando colores brillantes y llamativos.





Paso 7: Secado y Acabado
Después de pintar, deja que la Catrina se seque completamente. Esto puede llevar algunas horas, dependiendo del tipo de pintura que uses. Una vez seca, puedes aplicar una capa de sellador transparente para proteger la pintura y darle un acabado brillante.

Conclusión
Crear una Catrina con corte láser no solo es un proyecto divertido y creativo, sino que también es una manera maravillosa de honrar y celebrar nuestras tradiciones culturales. Este tutorial paso a paso está diseñado para guiarte a través de cada etapa del proceso, desde la selección de la imagen hasta la pintura y el montaje final.
No olvides compartir tus creaciones con nosotros en La Cueva del Maker. Nos encantaría ver cómo quedó tu Catrina y escuchar tus comentarios. Si tienes alguna pregunta o necesitas más consejos, no dudes en dejarnos un comentario o enviarnos un mensaje.
¡Gracias por seguir este tutorial y nos vemos en el próximo proyecto! ¡Feliz creación!
El proceso completo se puede ver en Youtube
Añadir comentario
Comentarios